Главная → Продукция и услуги → Recorder. Регистрация статических параметров
Recorder
 Recorder _ инструмент для создания стендовых измерительных систем.
 Удобное, надежное, универсальное программное обеспечение для управления
работой измерительно-вычислительных комплексов MIC на базе различных
стандартов (PXI, RXI, MC). 
 Recorder  позволяет 
- управлять измерительными каналами, производить их
     настройку, диагностику; 
- управлять процессами получения измерительных
     данных и сохранения их в файлы; 
- использовать базу данных градуировочных
     характеристик, выполнять процедуры градуировки, калибровки, поверки; 
- отображать на экране измеряемые параметры  в виде таблиц  и осциллограмм; 
- подключать дополнительные библиотеки (программные
     модули) для расширения функциональности.
Стоимость программного обеспечения "Программа управления комплексом MIC-
 Recorder " - 105 852 рублей. Имеется возможность подключения 
дополнительных функциональных модулей (плагинов). Стоимость ПО Recorder 
указана без учета стоимости плагинов.
 
| Особенности  Recorder _ открытое для пользователя программное 
обеспечение, позволяющее подключать дополнительные программные модули, 
расширяя функциональные возможности измерительной системы.  Входящий в состав стандартной поставки пакета набор дополнительных модулей позволяет 
осуществлять в режиме реального времени компенсацию температуры 
холодного спая при проведении измерений температуры с помощью термопар;производить разложение сигнала в реальном времени в  частотный 
спектр (используется алгоритм быстрого преобразования Фурье (БПФ));осуществлять запуск регистрации по временным параметрам.  | 
 | 
 
| 
Функции автоматическое определение конфигурации измерительного комплекса (идентификация установленных измерительных модулей);диагностика работы измерительных модулей;градуировка, калибровка измерительных каналов как комплекса MIC, так и всей измерительной цепочки "датчик _ нормализатор сигнала _ измерительный модуль";  проведение процедуры проверки измерительных каналов прибора;задание (настройка) режимов работы измерительного оборудования (диапазон измерения, частота дискретизации и т. д.);печать отчета о настройке;просмотр измеряемого сигнала в реальном масштабе времени в графическом (график, осциллограмма, гистограмма) и цифровом (табличном) представлениях;регистрация измерительной информации;статистическая обработка результатов измерений;воспроизведение в режиме симуляции зарегистрированной ранее информации;создание и управление расчетными параметрами;аварийный контроль параметров;выполнение функций высокоуровневого интеллектуального драйвера для SCADA систем (OPC сервер);создание мнемосхем;получение данных из других систем (OPC клиент _ возможность
информационного обмена между LabVIEW® и измерительно-вычислительными комплексами MIC). Отображение данных 
возможность создания нескольких страниц формуляров;поддержка мнемосхем;стандартное отображение данных в виде осциллограмм, таблиц, трендов. | 
   | 
 
 Ниже приведен пример реализации пользовательской формы для отображения параметров испытания и управления технологическим процессом.

 Данная форма реализована с использованием открытых программных интерфейсов (Recorder API). Recorder API позволяет абстрагироваться от измерительного оборудования и работать с измерительными расчетными каналами (параметрами). 
 Все функции по работе и настройке аппаратных средств осуществляются посредством ПО Recorder.
 
Дополнительные возможности
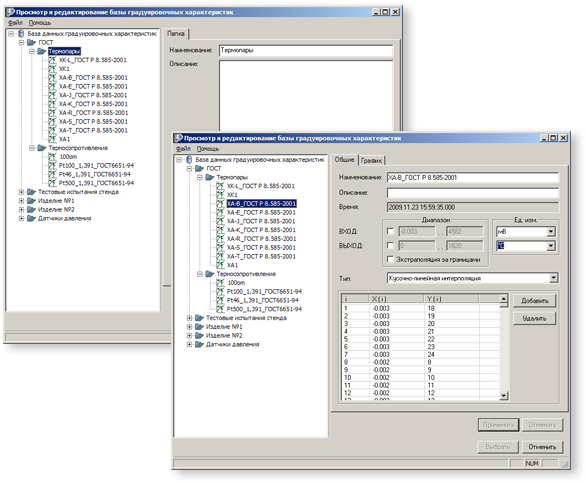
| База данных градуировочных характеристик 
управление набором градуировочных характеристик;организация в виде каталожной структуры;импорт/экспорт в различных форматах;легкий перенос между приборами; графический просмотр вида градуировочных характеристик;поддержка различных типов функций характеристик.  |   | 
|  Расчетные параметры 
создание пользовательских параметров с использованием базовых арифметических операций;не требует квалификации программиста;возможность организации сложных многоуровневых условий;управление выходными аппаратными каналами при помощи простых математических выражений. |  | 
|  Отчет о программе измерения 
формирование подготовленного для печати отчета о текущих настройках системы;возможность включения всей информации о каналах, градуировочных характеристиках и дополнительной информации от пользовательских модулей;полный и сокращенный формат. |  |